
数据库是软件系统不可或缺的一部分,在数据库工程中充分利用 ER 图可以保证生成高质量的数据库设计以用于数据库创建、管理和维护。ER 模型还提供一种业务和技术沟通交流的方式。

下面er图实体是什么,您将了解到有关ER图表的所有信息。通过阅读本ERD指南,您将获得有关ER图和数据库设计的基本知识和技能。您将了解到什么是 ERD、为什么构建 ERD、ERD的表示符号、如何绘制 ERD以及大量 ERD 示例等内容。
一 什么是实体关系图 (ERD)
首先,什么是实体关系图?
实体关系图,也称为ERD,ER图或ER模型,是一种用于数据库设计的结构图。ERD 包含不同的符号和连接,这些符号和连接可视化两个重要信息:系统范围内的主要实体以及这些实体之间的相互关系。
这就是为什么它被称为“实体”“关系”图(ERD)!
当我们谈论 ERD 中的实体时,我们经常指的是业务对象,例如人员/角色(例如学生)、有形业务对象(例如产品)、无形业务对象(例如日志)等。“关系”是关于这些实体如何在系统内相互关联。

在典型的 ER图 设计中,您可以找到描述实体、其属性和相互关系的符号,例如圆角矩形和连接线,这些连接线的末端具有不同样式。
二 何时绘制 ER 图
那么,我们什么时候绘制 ERD?虽然 ER 模型主要用于在概念可视化和物理数据库设计方面设计关系数据库,但 ER 图还可以在其他情况下提供帮助。以下是一些典型的用例。
三 ERD 的表示符号
ER 图包含实体、属性和关系。在本节中,我们将详细介绍 ERD 符号。
实体
ERD 实体是系统中可定义的事物或概念,例如人员/角色(例如学生)、对象(例如发票)、概念(例如配置文件)或事件(例如交易)(注意:在 ERD 中,术语“实体”经常使用而不是“表”,但它们是相同的)。在确定实体时,请将它们视为名词。在 ER 模型中,实体显示为圆角矩形,其名称位于顶部,其属性列在实体形状的主体中。下面的 ERD 示例显示了 ER 实体的示例。
实体属性
属性也称为列,是持有它的实体的属性或特征。
属性具有描述属性的名称和描述属性类型的类型,例如 varchar 表示字符串,int 表示整数。当为物理数据库开发绘制 ERD 时,确保使用目标 RDBMS 支持的类型非常重要。
下面的 ER 图示例显示了一个包含一些属性的实体。

主键
主键也称为 PK,是一种特殊类型的实体属性,用于唯一定义数据库表中的记录。换句话说,不得有两个(或更多)记录共享主键属性的相同值。下面的 ERD 示例显示了具有主键属性“ID”的实体“产品”,以及数据库中表记录的预览。第三条记录无效,因为 ID ‘PDT-0002’ 的值已被另一条记录使用。

外键
外键也称为 FK,是对表中主键的引用。它用于标识实体之间的关系。请注意,外键不必是唯一的。多个记录可以共享相同的值。下面的 ER 图示例显示了一个具有一些列的实体,其中外键用于引用另一个实体。

关系
两个实体之间的关系表示两个实体以某种方式相互关联。例如,学生可能注册课程。因此,实体学生与课程相关,并且关系显示为连接它们之间的连线。
基数
基数定义一个实体中可能的出现次数,该次数与另一个实体中的出现次数相关联。例如,一支球队有很多球员。当存在于 ERD 中时,实体团队和玩家以一对多关系相互连接。
在 ER 图中,基数表示为连接线末端的鱼尾纹。三种常见的基数关系是一对一、一对多和多对多。
一对一基数示例
一对一关系主要用于将实体一分为二,以简洁地提供信息并使其更易于理解。下图显示了一对一关系的示例。
一对多基数示例
一对多关系是指两个实体 X 和 Y 之间的关系,其中 X 的实例可以链接到 Y 的许多实例,但 Y 的实例只能链接到 X 的一个实例。下图显示了一对多关系的示例。
多对多基数示例
多对多关系是指两个实体 X 和 Y 之间的关系,其中 X 可以链接到 Y 的许多实例,反之亦然。下图显示了多对多关系的示例。请注意,在物理 ERD 中,多对多关系被拆分为一对多关系。您将在下一节中了解什么是物理 ERD。

四 概念、逻辑和物理数据模型
ER 模型通常在最多三个抽象级别绘制:
虽然 ER 模型的所有三个级别都包含具有属性和关系的实体,但它们的创建目的和目标受众不同。
对这三个数据模型的一般理解是,业务分析师使用概念和逻辑模型对系统中存在的业务对象进行建模,而数据库设计人员或数据库工程师则详细阐述概念和逻辑 ER 模型以生成物理模型,该模型呈现物理数据库结构,准备创建数据库。下表显示了三种数据模型之间的差异。
概念模型与逻辑模型与数据模型:
ERD 特点
概念
逻辑
物理的
实体(名称)
是的
是的
是的
关系
是的
是的
是的
列
是的
是的
列的类型
自选
是的
主键
是的
外键
是的
概念数据模型
概念 ERD 对系统中应该存在的业务对象以及它们之间的关系进行建模。开发一个概念模型,通过识别所涉及的业务对象来呈现系统的整体情况。它定义存在哪些实体,而不是哪些表。例如,“多对多”表可能存在于逻辑或物理数据模型中,但它们只是显示为概念数据模型下没有基数的关系。
概念数据模型示例

注意:概念ERD支持在建模两个实体之间的“一种”关系时使用泛化,例如,三角形是一种形状。用法类似于 UML 中的泛化。请注意,只有概念 ERD 支持泛化。
逻辑数据模型
逻辑 ERD 是概念 ERD 的详细版本。开发逻辑 ER 模型以通过显式定义每个实体中的列并引入运营和事务实体来丰富概念模型。尽管逻辑数据模型仍然独立于将在其中创建数据库的实际数据库系统,但如果它影响设计,仍然可以考虑这一点。
逻辑数据模型示例

物理数据模型
物理 ERD 表示关系数据库的实际设计蓝图。物理数据模型通过为每列分配类型、长度、可为空等来详细说明逻辑数据模型。由于物理 ERD 表示数据应该如何在特定的 DBMS 中结构化和相关,因此考虑将在其中创建数据库的实际数据库系统的约定和限制非常重要。确保 DBMS 支持列类型,并且在命名实体和列时不使用保留字。
物理数据模型示例

五 如何绘制ER图
如果您发现很难开始绘制 ER 图,请不要担心。在本节中,我们将为您提供一些ERD提示。尝试按照以下步骤了解如何有效地绘制ER图。
确保清楚绘制 ERD 的目的。您是否正在尝试呈现涉及业务对象定义的整体系统体系结构?或者是否正在开发可用于创建数据库的 ER 模型?您必须清楚在适当详细级别开发 ER 图的目的。
确保清楚建模的范围。了解建模范围可防止在设计中包含冗余实体和关系。
绘制范围中涉及的主要实体。
通过添加列来定义实体的属性。
仔细检查 ERD 并检查实体和列是否足以存储系统的数据。如果没有,请考虑添加其他实体和列。通常,可以在此步骤中标识一些事务、操作和事件实体。
考虑所有实体之间的关系,并将它们与适当的基数相关联(例如,实体客户和订单之间的一对多)。如果有孤立实体,请不要担心。虽然这并不常见,但它是合法的。
应用数据库规范化技术,以减少数据冗余并提高数据完整性的方式重新构建实体。例如,制造商的详细信息最初可能存储在产品实体下。在规范化过程中,您可能会发现详细信息在记录上不断重复记录,然后可以将其拆分为单独的实体制造商,并使用在产品和制造商之间链接的外键。
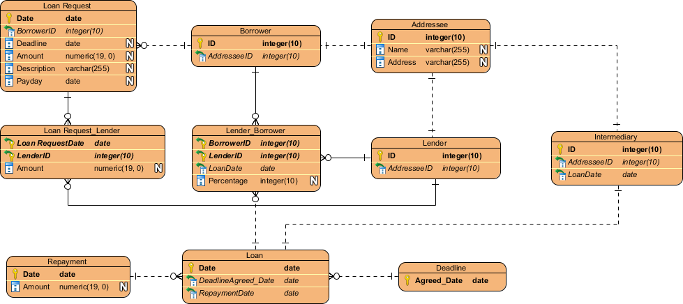
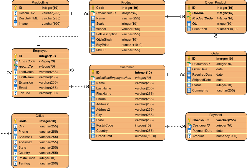
六 数据模型示例ERD 示例 – 电影租赁系统

ERD 示例 – 贷款系统

ERD 示例 – 在线商店

七 将 ERD 与数据流图 (DFD) 结合使用
在系统分析和设计中,可以绘制数据流图(DFD)以可视化系统流程内的信息流。在数据流图中,有一个名为数据存储的符号,它表示提供系统所需信息的数据库表。

由于物理 ER 图提供了实际数据库的蓝图,因此此类 ERD 中的实体与 DFD 中的数据存储保持一致。您可以通过表示系统内流动的信息结构来绘制 ERD 作为 DFD 的补充,或者相反,通过显示系统在运行时如何使用数据来绘制 DFD 作为 ERD 的补充。

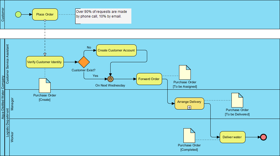
八 将 ERD 与 BPMN 业务流程图 (BPD) 结合使用
在业务流程映射中er图实体是什么,可以绘制BPMN业务流程图(BPD)来可视化业务工作流。在业务流程图中,有一个名为 Data Object 的符号,它表示流程活动的数据输入/输出。

由于概念和逻辑数据模型提供了系统内业务对象的高级视图,因此此类 ERD 中的实体与 BPD 中的数据对象保持一致。可以通过表示业务工作流所需的数据对象的结构来绘制 ERD 作为 BPD 的补充,或者相反,通过显示数据在整个业务流程中的使用方式来绘制 BPD 作为 ERD 的补充。

九 ERD 开发工具
常见的数据建模工具有 ER/Studio、ERwin 或 PowerDesigner等。这些工具提供了用于创建、修改和记录数据模型的可视化界面。通过有效地使用这些工具,您可以简化数据建模过程。
往期推荐
———END———
限 时 特 惠: 本站每日持续更新海量各大内部创业教程,一年会员只需98元,全站资源免费下载 点击查看详情
站 长 微 信: Lgxmw666





