为深入贯彻落实党中央、国务院关于“证照分离”改革重大决策部署,优化营商环境,提升应急管理系统数字化服务与监管能力,应急管理部在全国范围内推广应用特种作业操作证电子证照。
按照特种作业操作证电子证照标准,特种作业操作证电子证照由应急管理部统一生成。根据《国务院关于在线政务服务的若干规定》(国务院令第716号),特种作业操作证电子证照和实体证件具有同等法律效力。持证人可根据需要,自由选择使用特种作业操作证实体证件或电子证照(法律、行政法规另有规定的除外)。为方便持有人申领电子证照,现将申领流程介绍如下:

特种作业操作证持证人员可通过应急管理部官网政务服务平台、国家政务服务平台两种渠道查看或下载特种作业操作证电子证照。
01
通过应急管理部官网政务服务平台访问
· 第一步:用户登录


点击政务服务平台右上角“登录”按钮,选择“自然人用户登录”,填写用户名和密码后登录。
首次登录的用户点击“注册”按钮,填写用户信息进行注册,注册后按照上述方法登录。

· 第二步:点击“我的证照”
登录后返回首页,点击“用户名”进入用户中心页面。在用户中心点击“我的证照”栏目查看特种作业操作证特种作业,需要先进行实人身份认证。可以使用国家政务服务平台APP扫描左侧二维码进行人脸识别认证,无国家政务服务平台APP的,扫描右侧二维码下载。
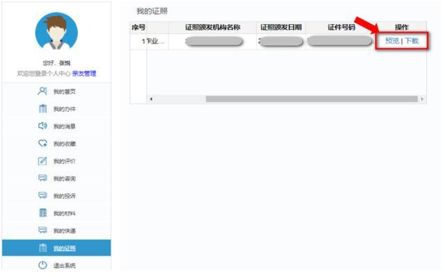
·第三步:点击“预览”或“下载”


实人认证通过后,在“我的证照”列表查看或下载特种作业操作证电子证照。
02
通过国家政务服务平台访问
· 第一步:用户登录

点击右上角“登录”按钮特种作业,选择“个人用户登录”,填写用户名和密码后登录。
首次登录的用户点击“个人注册”,填写用户信息进行注册,注册完成后再按照上述方法登录。

· 第二步:点击“我的证照”

登录后返回到首页,点击“我的证照”进入个人专属服务空间页面。在我的证照点击“查看更多”进入“我的证照”页面。
点击绑定证照,进行实人身份认证,然后绑定特种作业操作证。
实人身份认证:使用国家政务服务平台APP扫描左侧二维码进行人脸识别认证;无国家政务服务平台APP,可扫描右侧二维码下载。
———END———
限 时 特 惠: 本站每日持续更新海量各大内部创业教程,一年会员只需98元,全站资源免费下载 点击查看详情
站 长 微 信: Lgxmw666





